Workflow
多智能体协作
icon
搜索文档
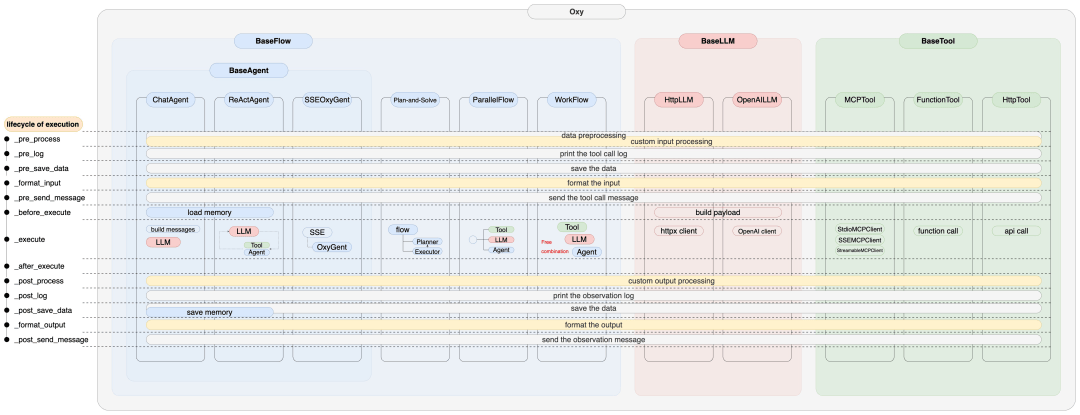
OxyGent 多智能体协作框架新版本发布
搜狐财经· 2025-12-18 17:10
近日,OxyGent多智能体协作框架发布新版本,支持新特性包括:智能体之间的多模态信息传递、细粒度的消息控制、MCP重连与请求头、前端流式输出 等,可以通过 pip install oxygent==1.0.8 升级体验。 开源3个多月以来,OxyGent凭借其模块化、高可用的设计,已在京东内部及外部社区多个业务场景中有效支撑智能体技术落地,持续推动AI应用的发展 与创新,收获1700多个宝贵Star。欢迎技术开发者们体验反馈。 GitHub:https://github.com/jd-opensource/OxyGent Oxy的执行生命周期通过一系列步骤来管理和协调多智能体系统中的不同组件。这些步骤确保数据在正确的时间被处理、记录、保存和发送。包括: •_pre_process: 在执行任何操作之前进行数据预处理。包括数据清理、格式化或其他准备工作。 官网了解更多:https://oxygent.jd.com 01 OxyGent 让你像搭积木一样灵活组合构建多智能体系统 OxyGent是京东零售开源的多智能体协作框架:将 Agent、Tool、LLM 和 Flow 统一抽象为可插拔的原子 AI 组件 O ...
王江平详解如何破除AI科学发现“堰塞湖”
中国新闻网· 2025-12-16 08:21
王江平详解如何破除AI科学发现"堰塞湖" 中新网北京12月16日电 (记者 刘文文)中国新闻社16日在北京主办以"新格局·新动能"为主题的"国是论 坛:2025年会"。围绕如何破解AI科学发现的"堰塞湖"困境,工业和信息化部原副部长、工业和信息化 部电子科技委主任王江平在会上展开深入分析。 12月16日,工业和信息化部原副部长、工业和信息化部电子科技委主任王江平在北京参加由中国新闻社 举办的"国是论坛:2025 年会"。 中新社记者 蒋启明 摄 王江平表示,当前AI的预测成果呈现指数级迅猛增长,但人类的验证能力和产业化能力却呈线性增 长,两者之间差距巨大。AI一天的预测结果,人类需要10年甚至更长的时间来验证,这种矛盾就像"堰 塞湖"一样堵塞了科学发现转化为实际应用的通道,不仅导致海量预测成果无法及时得到实验验证和产 业化应用,还占用了大量科研资源和算力资源。 三是加强中试平台的建设,发挥我国应用场景的优势,推动工程化的创新。此外,还要推动学术界和产 业界合作等。(完) 来源:中国新闻网 编辑:王永乐 广告等商务合作,请点击这里 本文为转载内容,授权事宜请联系原著作权人 第一,预测模型具有局限性。比如,逻辑推 ...
2025年AI智能体在未来产业创新上的前沿应用与发展趋势报告(1)
搜狐财经· 2025-12-02 21:04
人工智能产业宏观趋势 - AI正从大模型(LLM)的“理解与生成”阶段,迈向智能体“感知-决策-行动-学习”闭环的Agentic时代 [1] - 其核心公式为“Agent = Model + Memory + Action + Reflection + Evolution” [1][6] - 智能体系统产业正经历从基于管道的自主进化(~2025),到模型原生(2025~2027),再到完全自主进化(2027~)的演变 [19] 智能体核心架构与局限 - 核心模块包括感知、推理与行动,并扩展到高级组件如专用智能体、高级推理与规划、持久记忆以及编排层 [11] - 多智能体协作涉及系统协调、共享上下文和任务分解,架构向分布式、自适应转变 [11] - 当前主要局限包括:缺乏因果推理能力、受LLM固有缺陷(如幻觉、浅层推理)限制、能动性不足、长期规划与恢复能力薄弱,以及多智能体协调失效与通信不稳定 [13][14] 市场规模与资本流向 - 2024年全球AI智能体市场规模约52.9亿美元,预计2030年达460-470亿美元,年复合增长率超40% [1][15] - 北美是主要资金池与企业客户基地,风险投资、云厂商与并购活跃 [15] - 欧洲市场重点在隐私合规与企业效率工具,中国偏向出海应用层服务,以色列深耕中后台技术(如强化学习、规划模块) [15] 产业生态与商业模式 - 美国产业生态分层包括:应用生态与市场层、行业垂直层、体验与协同中台层、智能体操作系统层、底层模型与计算层 [17] - 主要商业模式包括:智能体即服务(AaaS)按需租用、协作式AI平台、个性化AI助手以及AI智能体市场 [22] - 产业演化呈现五大趋势:从应用驱动到生态驱动、从Prompt到Policy演化、从单智能体到多智能体协同、从虚拟智能到具身智能、从模型应用到产业系统共演 [29] 技术解决方案与突破方向 - 十大新兴架构与算法解决方案包括:检索增强生成(RAG)、工具增强推理、多智能体协同、反思与自我批判机制、因果建模与基于仿真的规划等 [32] - 未来技术突破方向包括:多模态能力融合、自主决策能力提升、协作能力增强、边缘计算集成 [38] - 多智能体协同演化方法通过实例化提议者、求解者和评判者三个角色,持续提升模型推理能力 [35] 行业应用与规模化拐点 - 行业应用覆盖金融、医疗、教育、制造业及协同办公等领域 [1] - 协同办公正从“工具自动化”向“组织智能演化”转型 [1] - 2025年被业界视为AI智能体大规模应用的“拐点时刻”,预计到2028年,33%的企业软件应用将集成AI智能体功能,超过15%的日常工作决策将由AI智能体自主完成 [23] - 行业渗透分三波推进:2024-2025年(客服、数据分析、内容创作);2025-2026年(金融风控、医疗诊断、教育个性化);2026-2027年(制造业智能化、供应链优化、城市管理) [23] 对产业与就业的影响 - AI智能体将深刻改变传统产业运作方式,预计到2028年,其应用有望使组织运营成本降低40%,营业收入提升20% [25] - 就业结构将发生变化:重复性、规则化岗位面临替代,同时将创造AI智能体开发、训练、维护等新岗位,对创造性、战略性及情感交流能力的需求将增长 [28]
AI营销新前沿:AI直播脚本如何重塑万亿直播电商场
搜狐财经· 2025-11-21 08:50
行业核心矛盾 - 2025年中国直播电商市场规模预计突破5万亿元,日均开播场次超过1000万场,但内容生产的人力模式已触及瓶颈,海量流量需求与有限内容产能之间存在巨大鸿沟[1] - 行业面临内容生产的“不可能三角”困境,即速度、质量与成本三者无法兼得,这构成了AI技术介入前的核心痛点[2][3] 内容生产痛点分析 - 超过72%的直播运营团队表示高压下脚本内容会陷入套路化和同质化,爆款脚本的诞生具有偶然性,系统化高质量生产面临挑战[4] - 成熟直播脚本团队年度人力成本轻松突破百万元,单个标准脚本平均生产周期需2-3天,难以快速响应市场变化[5][6] - 仅有不到15%的传统脚本创作流程能与实时销售数据、用户评论情感分析实现分钟级打通,导致转化效果极不稳定[7][8] AI多智能体技术解决方案 - 以大语言模型为基座、多智能体协作为核心的AI工作流,通过虚拟编导团队分工完成复杂创作任务[9][10] - 智能体矩阵包括:天眼智能体负责市场洞察,灵韵智能体守护品牌调性,脚本Agent负责内容创作,质检/平台适配Agent确保合规[11][22] - 底层算法采用检索增强生成治理AI幻觉问题,情感曲线调优提升用户停留时长,卖点知识图谱注入保证信息准确性[16][22] 效率与成本对比 - 生产周期从传统团队2-3个工作日缩短至AI工作流2小时内完成,月产能从10-15个提升至100+个脚本[18][23] - 单个脚本人力成本从8300元降至333元,降幅超过95%,ROI显著提升且波动性降低[23] - AI工作流支持以话术为单位的分钟级A/B测试,形成高速测试-反馈-优化闭环,而传统团队只能以场为单位进行粗颗粒度测试[23] 实战案例价值 - 宁德时代通过AIGC互动H5实现个性化脚本,活动曝光破亿,互动率提升超200%[20] - 白狐全AI短剧项目将剧本创作周期从半年压缩至2个月,成本下降约90%[21][24] - 某3C品牌利用数字人主播+AI直播大脑实现7×24小时带货,夜间GMV贡献全天总量近20%,用户停留时长提升超60%[25] 行业前瞻与落地路径 - AI角色将从辅助工具进化至共创伙伴和首席策略师,重新定义内容人、主播和品牌方的职能[27] - 企业落地需遵循六步法:需求诊断、数据准备、平台选型、智能体训练、A/B测试、持续迭代,关键评估指标包括效率、质量和业务三类KPI[26][34] - 成功应用前提是采用大模型+多智能体架构,并以企业自身数据资产和行业知识进行深度训练,实现人机共创模式[28][29]
成本暴降99%!万人大会系统全是AI生成的,Vibe Coding终于真上战场了
量子位· 2025-11-17 12:00
百度秒哒2.0平台核心能力升级 - 无代码对话式应用搭建平台"秒哒"宣布进化至2.0版本,实现从"可玩"到"可用"的关键跨越 [1][3] - 平台通过多智能体协作模拟完整开发流程:产品经理智能体梳理需求、架构师智能体设计技术方案、程序员智能体负责前后端编码、测试员智能体保障应用质量 [42] - 相比传统纯人工开发,平台为企业级应用开发实现综合成本暴降99% [4] 全栈应用生成与部署能力 - 实现全栈应用一键生成,完整覆盖开发、调试、线上部署等环节,生成应用具备前后端逻辑、数据库及支付能力 [6][7] - 应用可一键发布至公网,支持搜索引擎曝光和微信小程序转化,域名证书配置后立即上线 [6][39][40] - 现场演示构建个人闲置物品电商平台,完整跑通商品上架、AI试衣、支付全流程 [5][7][10][11] 产品功能特性与实测表现 - 支持AI自动优化指令,将笼统需求转化为周全的需求说明,降低表达门槛 [22] - 集成微信支付、图像编辑、视频生成等插件,无需额外开发对接 [23] - 实测生成"北京小猫小狗领养平台"首次即成功,自动分类宠物信息并实现后台数据管理 [25][26][29][30] - 可生成复杂交互应用如"狗了个狗"小游戏、视频网站(含弹幕评论功能)、双十一凑单助手等 [32][34][36][41] 生态整合与后端能力支撑 - 深度整合百度生态,直接调用百度地图、短信服务、语音搜索等成熟工具 [44] - 依托百度智能云实现支付、域名购买等商业功能一站式搞定 [45][46] - 后端能力升级至自动配置数据库,支持内容安全存储及长期增删改查操作 [48] 市场认可与应用规模 - 根据IDC报告,秒哒在服务集成、用户生态、应用复杂度支持等方面总体能力行业领先 [50][52] - 平台已诞生超过40万个应用,平均每分钟生成一个新应用,覆盖教育、电商、办公等场景 [55] - 海外版MeDo登上Product Hunt日榜榜首,显示全球市场接受度 [70][71] 行业影响与商业化潜力 - 平台释放非程序员群体(占人口99%)的数字化创造力,举办中国首届非程序员黑客松大赛 [56] - 涌现《技能五子棋》《化学分子结构分析》等创新应用,展示教育、垂直专业工具的商业化前景 [58][60][61][64] - 技术社区看好其在聚合内容平台、SVG设计工具、可视化仪表盘等垂直领域的应用潜力 [65]
硅谷风投正集体押注一批“反叛”的AI实验室,一个月砸下25亿美元,AI研究需要巨头体系外的新范式
犀牛财经· 2025-11-13 07:43
行业趋势:资本涌向新一代AI实验室(neolab) - 硅谷投资人在过去一个多月内集中押注被称为neolab的研究型AI创业公司,这些公司试图在巨头忽视的方向上重新定义AI研究范式[1] - 仅五家neolab初创公司就在过去一个月内完成或洽谈了高达25亿美元的融资,显示出资本对“研究本身”的重新定价[1] - 行业意识到,当OpenAI、Anthropic、Google等巨头被规模、流程与算力体系锁定时,便难以快速试错,这为neolab提供了发展缝隙[1][4] 公司案例:Isara - 前OpenAI安全研究员Eddie Zhang创立的Isara正在研发一套能让上千个AI智能体同时协作的软件系统,用以解决财报预测、企业尽调等复杂任务[2] - Isara的核心研究难题在于“协调机制”,即如何让成千上万个智能体在冲突中找到共识并自动分工,这涉及攻克智能体规划及在信用分配、强化学习与安全边界之间重新平衡[2] - 公司正与多家投资机构洽谈融资,目标估值约为10亿美元,其愿景是探索由成千上万小智能体协作组成的“数字社会”[2] 公司案例:Humans& - 前xAI研究员Eric Zelikman创立的Humans&目标是打造“具备情感智能”的AI,公司成立数月便已讨论以40亿美元估值融资10亿美元的可能性[3] - Nvidia与AMD均有意投资,两家GPU巨头希望这些新实验室成为下一代算力大户[3] - 其研究核心在于将强化学习扩展到“长时任务”,使AI能进行长达数周或数月的长期决策、战略规划,追求“长期最优”而非“一次答对”[3] 巨头背景与行业缝隙 - OpenAI与Anthropic今年合计营收或将达到数百亿美元,并计划到2028年累计投入1340亿美元的算力开支,这让后来者难以突破[4] - 但巨头规模本身也孕育了缝隙,其组织、基础设施和招聘体系围绕特定范式搭建后难以转向[4] - 前Salesforce首席科学家Richard Socher正在筹建一家新实验室,计划融资10亿美元,目标是“用AI来自动化AI研究”,打破“一问一答”的交互结构[4] 资本逻辑与细分领域崛起 - 资本押注neolab也因其提供“更安全的风险”,Adept、Inflection AI等明星实验室最终被Amazon、Microsoft等收编,为投资人提供了“半退出”的安全边界[5] - 更多细分研究实验室在崛起,例如前OpenAI研究负责人创立的Periodic Labs专注于“AI自动化科学研究”,并应用于低能耗超导材料探索[6] - 由前DeepMind研究员创立的Reflection AI则专注于高质量开源模型,正面挑战OpenAI与Anthropic的闭源路线[6] 面临的挑战与未来路径 - 算力成本是最大考验,小团队需依靠稀疏化模型、低精度推理等创新架构来弥补计算资源不足[7] - 长期任务的评测体系尚未成熟,行业缺乏衡量“智能体协作质量”和“研究自主性”的标准[7] - 商业模式是关键挑战,neolab必须以“中间成果”嵌入自动化投研、企业财务分析等特定行业场景,形成“研究—产品—收入”闭环才能实现自我造血[7]
艾瑞咨询:2025年中国营销智能体研究报告
搜狐财经· 2025-11-04 14:11
新认知:AI营销发展背景 - 全球营销环境面临三大变化:平台投放规则迭代加速(如Meta年算法调整超15次)、隐私监管趋严(GDPR实施前两年罚款超2亿欧元)、企业数字营销投入增加(2025年数字渠道占比61.1%)[1][8][12] - 中国出海企业面临文化差异(70.4%企业提及)、渠道复杂、合规与跨境支付等核心痛点 [13][14] - 营销智能体通过多语种素材生成、合规审查、本地化运营等功能为出海企业提供解决方案,可提升广告投放ROI 10-20% [1][9][15] 新技术:营销智能体的技术演进 - 营销智能体定义为基于生成式AI或机器学习算法,能自动或半自动执行营销任务的产品,核心能力涵盖市场洞察、内容生成、投放优化、评估报告生成 [21][24][25] - 技术发展历经早期工具、程序化广告阶段,现进入智能体阶段,实现跨渠道调度与全链路自动化,未来将向多智能体协作及大模型赋能方向发展 [22][23][27] - 未来趋势是通过“创意+投放+分析”多智能体协作形成闭环,并利用大模型的跨语种理解、本地化创意生成及合规审查能力解决跨国营销难点 [27][28][31] 新格局:中国营销智能体产业生态 - 产业生态上游为国产(文心一言、DeepSeek)与国际(ChatGPT、Gemini)大模型,中游为工具链企业(钛动科技、火山引擎),下游聚焦跨境电商、品牌、游戏等出海场景 [1][20][32] - 跨境电商为核心驱动力,2024年Temu、TikTok Shop等平台GMV增长显著,电商、游戏、泛娱乐出海App是AI营销渗透率最高行业 [1][35] - 国际市场强调算法透明与隐私合规,中国市场依托庞大电商与短视频生态,在应用场景落地和商业闭环方面走在前列 [33][35] 新模式:商业模式与价值链分析 - 主流商业模式包括广告投放分成(按预算比例或效果收费)、平台订阅制(基础订阅+按使用量计费)、增值服务费(创意制作、培训咨询) [1] - 中国市场规模持续增长,预计2030年智能营销体营收突破千亿 [1] - SaaS公司在AI货币化方面形成较一致模式(如推行AI Credits),但多数公司表示AI对近财年报表无显著影响 [29][30] 新典范:企业标杆案例剖析 - Meta的Advantage+智能投放产品实现自动化购物与App广告全流程 [1][9][23] - 钛动科技的Navos营销AI Agent提供全链路市场分析与投放优化 [1] - 可口可乐与OpenAI合作推出“Create Real Magic”平台,活动互动量比传统活动提升3倍以上;IBM使用Adobe生成广告素材,广告参与度提升约26倍 [11]
达摩院推出多智能体框架ReasonMed,打造医学推理数据生成新范式
机器之心· 2025-11-03 04:04
文章核心观点 - 阿里巴巴达摩院联合多家机构提出医学推理数据生成新范式ReasonMed,通过多智能体协作、多温度采样与逐步校验构建高质量数据集,验证了“小模型+高质量数据”在医学AI领域的潜力[4] - ReasonMed框架通过多模型数据构建、多智能体交互验证和分层优化管线,解决了医学推理数据构建中面临的数据匮乏、来源单一和成本高昂三大挑战[2][3] - 基于ReasonMed370K数据集训练的ReasonMed-7B模型在PubMedQA上达到82.0%准确率,超越LLaMA3.1-70B的77.4%,14B参数模型性能与70B级别模型接近,实现高质量与低成本的统一[4][21][22] 技术框架与解决方案 - 多源知识整合:从四个权威医学问答基准(MedQA、MMLU、PubMedQA、MedMCQA)汇聚约19.5万医学问题,覆盖广泛专业知识面[3] - 多智能体系统:包含CoT Generator、Verifier、Response Summarizer、Quality Ranker、Error Refiner、Score Evaluator六个专门Agent,形成“生成-验证-排序-修正-评估”闭环流程[9][10] - 分层优化机制:根据验证通过率设计Easy-Medium-Difficult三条Pipeline,错误率0-4的问题直接选用优质CoT,5-7错误的问题进行修正,8-9错误的问题由更强模型重新生成,整体数据构建成本降低约73%[12][14][24] 数据集构建成果 - 最终形成37万条高质量医学推理样本(ReasonMed370K),在逻辑连贯性、医学事实一致性等方面平均得分8.50,显著优于现有公开数据集[13] - 数据集包含完整多步推理链与简明答案,实现推理过程与最终结论的双重监督,为模型训练提供双重学习目标[4][20] - 通过多模型互补与交叉验证提升知识覆盖与逻辑一致性,结合Qwen2.5-72B、HuatuoGPT-o1-70B、DeepSeek-R1-Distill-LLaMA-70B等多个专有模型生成多样化推理路径[3][10] 模型性能表现 - ReasonMed-7B在PubMedQA上准确率达82.0%,超越LLaMA3.1-70B的77.4%,在MedMCQA与MMLU医学子集表现稳定提升[21] - ReasonMed-14B整体准确率达72.8%,相较于Qwen2.5-14B提升3.8%,性能接近LLaMA3.1-70B的72.9%,展现强大可扩展性[22] - 融合推理路径与总结答案的ReasonMed-7B综合准确率达69.6%,优于仅学习推理路径的CoTMed-7B(69.1%)和仅学习简明答案的ResponseMed-7B(67.0%)[23] 行业影响与项目意义 - 填补医学推理数据空白,提供当前业界规模最大、质量最高的开源医学推理数据集,为后续研究提供坚实基础[27] - 验证显式多步推理在医疗模型训练中的关键作用,明确知识密集型AI的训练方法论,为未来AI研发提供实践指南[27] - 推动“小模型+高质量数据”路线,降低医疗AI工具研发成本门槛,框架可迁移至生命科学、材料科学等其他知识密集领域[27][28]
AI玩狼人杀战绩如何,今年的B站超级科学晚也追人工智能热点
新京报· 2025-11-01 09:03
活动概况 - 哔哩哔哩于2025年10月31日举办超级科学晚 为8项基础科学研究颁奖 [1] - 颁奖领域涵盖数学 物理 机器人 医学 化学 人工智能 生物 量子科技等 [1] - 活动旨在将基础科学研究的趣味性传递给公众 [1] 人工智能研究突破 - 清华大学研究团队开发出能完全驱动7位玩家进行狼人杀游戏的AI智能体 [1] - 训练后的AI狼人角色与人类对战的胜率达到0.7 高于人类平均水平的0.67 [1] - 训练后的AI好人阵营胜率达到0.3 高于人类平均水平的0.28 [1] - 选择狼人杀作为研究场景是因为其涉及复杂的多智能体协作 类似足球 围棋等场景 [2] 医学材料研究进展 - 郑州大学研究团队开发仿阿米巴虫磁性毒液机器人材料 旨在解决化疗药物递送难题 [2] - 该研究目标为破解静脉流速高 血管分支复杂 生物屏障阻隔三大难关 [2] - 目前仅有0.7%的化疗药物能精准抵达病灶 [2]
0.1$一键Get神仙主页!让科研人不再熬夜秃头的Paper2Page来了
自动驾驶之心· 2025-10-25 16:03
核心产品介绍 - 推出AutoPage多智能体协作框架,旨在将学术论文PDF一键转化为高质量、交互式项目主页,解决研究者手动制作主页的低效问题 [1] - 产品功能包括自动解析论文章节结构与图表信息、智能生成叙事文本与模块化内容块、自动调整图像和排版、一键渲染支持动态交互的网页结构 [4] - 用户只需输入论文PDF,即可在15分钟内自动生成结构清晰、图文丰富的研究主页,成本低于0.1美元 [2][16] 技术方法与创新 - 采用多智能体分工协作管线,将任务拆解为“从粗到精”的三个步骤:叙事规划与结构设计、多模态内容生成、交互式页面渲染 [7][8][9] - 创新点在于通过“规划师”、“内容生成器”、“核查员”、“渲染工程师”等多个智能体分工协作,避免传统端到端生成导致的页面结构混乱和内容失真 [7] - 流程中设置多个人工校验点,允许用户随时介入修改结构或调整风格,增强协作的自然性 [10] 性能表现与优势 - 在超过1500个学术主页模板构建的评测基准PageBench上,AutoPage在内容保真度、视觉美感、布局合理性等指标上显著优于GPT-4o-mini和Gemini-2.5-Flash等基线模型 [13][16] - 端到端生成时间少于15分钟,成本低于0.1美元,大幅减少传统手工制作的时间开销 [16] - 真实用户盲评得分最高,被评价为“内容更连贯、视觉更吸睛” [16] 可用性与开源 - 所有代码已开源,项目提供论文链接、项目主页、代码库及Huggingface Space等多个访问渠道 [4][14] - 算法适配多种大模型API,用户可自由选择使用Qwen、Gemini或GPT的API,其中使用Gemini2.5 Flash的性价比最高 [14]